The QCed project
Your GitHub repository, containing the files to be QCed.
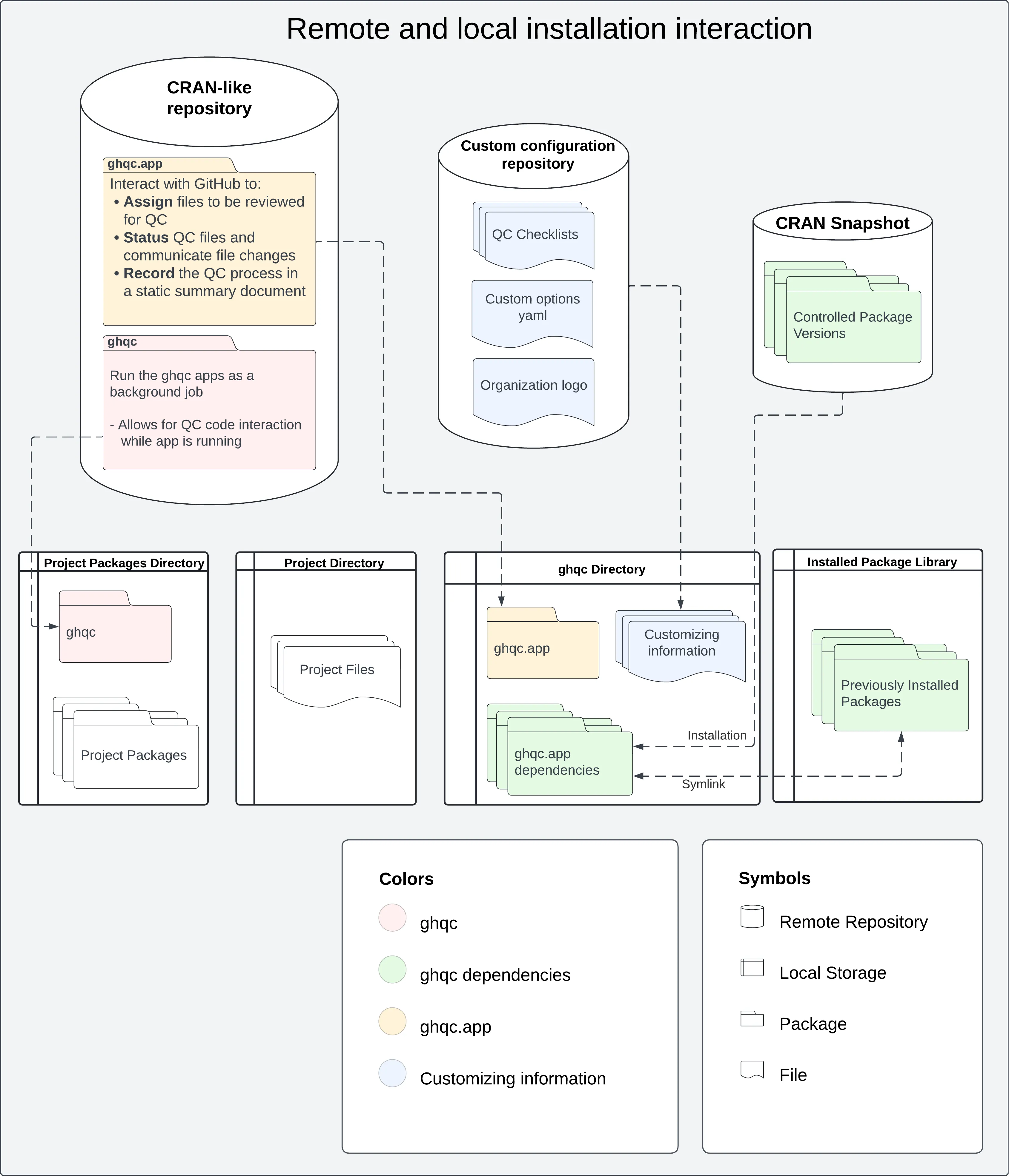
The ghqc ecosystem is split into 4 components to give the user control over the QC process while ensuring additional project package dependencies are minimal.
The QCed project
Your GitHub repository, containing the files to be QCed.
ghqc
ghqc is a low dependency burden package designed to be installed alongside any project packages.
It aids with the installation process and launches the Shiny applications as background jobs.
ghqc.app
ghqc.app is a high dependency burden package “back-end” to the Shiny applications.
To ensure ghqc.app dependencies do not interfere with project work, ghqc.app and its dependencies are installed in an isolated directory outside the QCed project.
Custom configuration repository
Custom options for app inputs and outputs, including an organization’s selectable QC checklists, are configured by an organization administrator in a custom configuration repository.
ghqc users clone this repository locally to an isolated directory outside the QCed project.
Learn more here
